This website requires JavaScript.
Explore
Help
Sign in
alartigu
/
Temps_Reel_Robot
Watch
1
Star
0
Fork
You've already forked Temps_Reel_Robot
0
Code
Issues
Pull requests
Releases
Wiki
Activity
4ac28d8427
Temps_Reel_Robot
/
doc
/
sujets
/
tex
/
specifications
/
seq_req
/
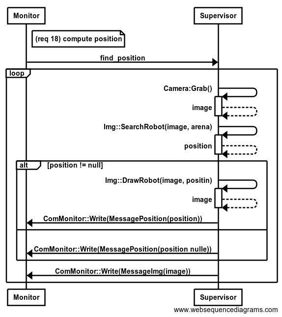
req18.png
PE Hladik
b6c6143584
correction sujets
2019-04-11 10:22:51 +02:00
40 KiB
574x645px
Raw
History