This website requires JavaScript.
Explore
Help
Sign in
alartigu
/
ChatApp-AL-NM
Watch
1
Star
0
Fork
You've already forked ChatApp-AL-NM
0
Code
Issues
Pull requests
Releases
Wiki
Activity
eca1850e47
ChatApp-AL-NM
/
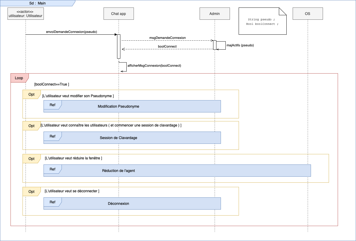
Conception
/
Sequence diagram
/
Main.png
alartigu
09eba2d173
Ajout TDs COO
2020-11-23 14:28:31 +01:00
83 KiB
1186x806px
Raw
History