Tämä sivu vaatii Javascriptin.
Tutki
Apua
Kirjaudu sisään
alartigu
/
ChatApp-AL-NM
Tarkkaile
1
Tähti
0
Fork
You've already forked ChatApp-AL-NM
0
Koodi
Ongelmat
Pull-pyynnöt
Julkaisut
Wiki
Toiminta
e7d01f5e35
ChatApp-AL-NM
/
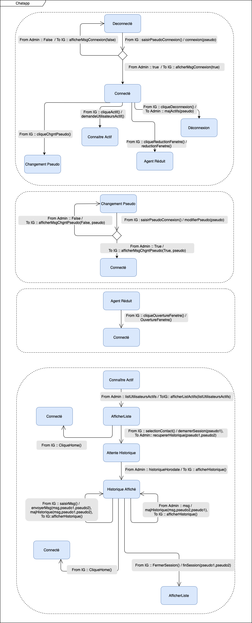
Conception
/
State Machine Diagram
/
Machine a etat Chatapp.png
alartigu
09eba2d173
Ajout TDs COO
2020-11-23 14:28:31 +01:00
199 KiB
831x2051px
Raaka
Historia