This website requires JavaScript.
Explore
Help
Sign in
alartigu
/
ChatApp-AL-NM
Watch
1
Star
0
Fork
You've already forked ChatApp-AL-NM
0
Code
Issues
Pull requests
Releases
Wiki
Activity
af0f76c780
ChatApp-AL-NM
/
Conception
/
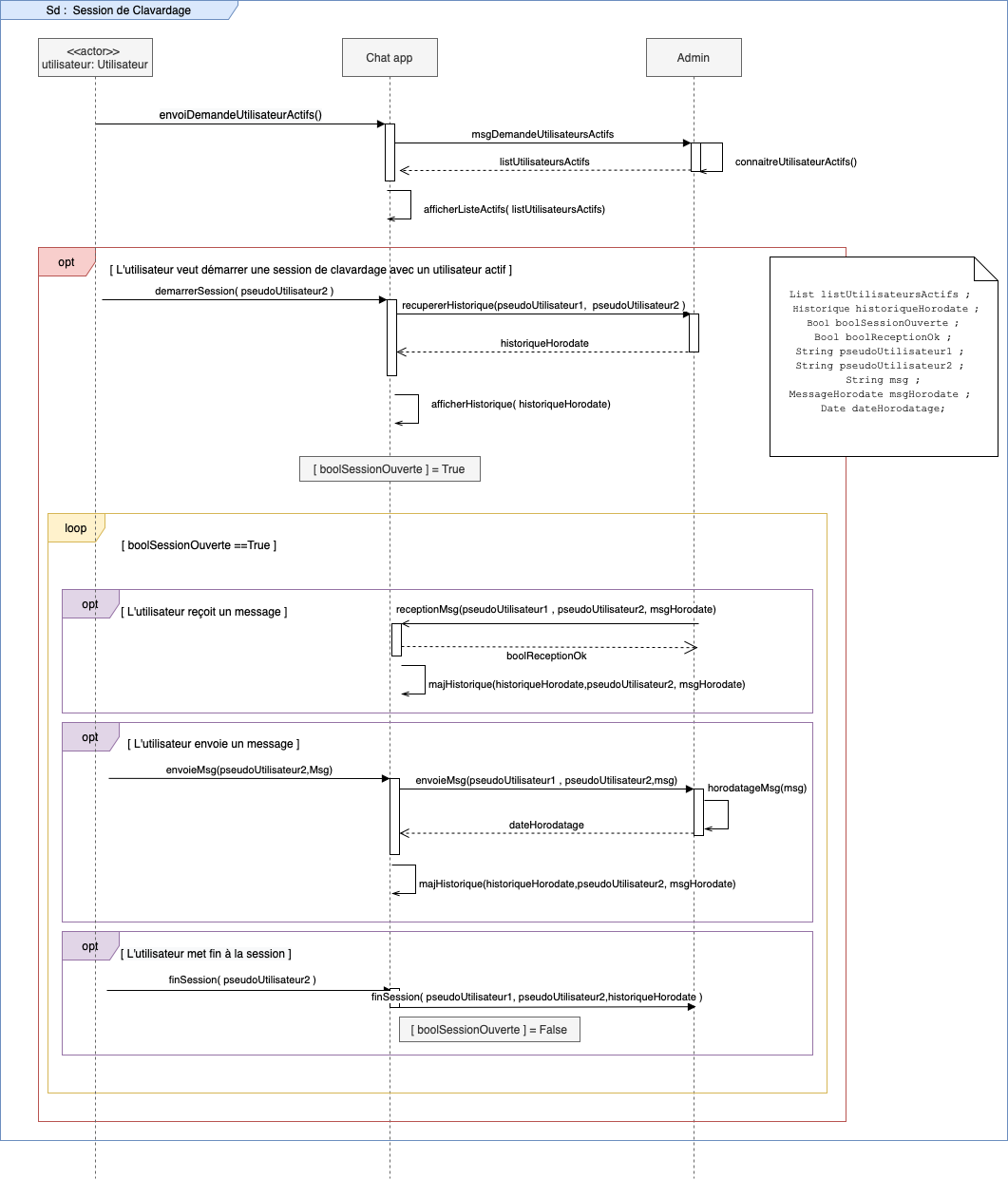
Sequence diagram
/
Session de clavardage .png
alartigu
09eba2d173
Ajout TDs COO
2020-11-23 14:28:31 +01:00
149 KiB
1061x1241px
Raw
History