Este site requer JavaScript.
Explorar
Ajuda
Iniciar sessão
alartigu
/
ChatApp-AL-NM
Observar
1
Juntar aos favoritos
0
Fork
Você já fez o fork de ChatApp-AL-NM
0
Código
Issues
Pull requests
Versões
Wiki
Atividade
a3ca07fe22
ChatApp-AL-NM
/
Conception
/
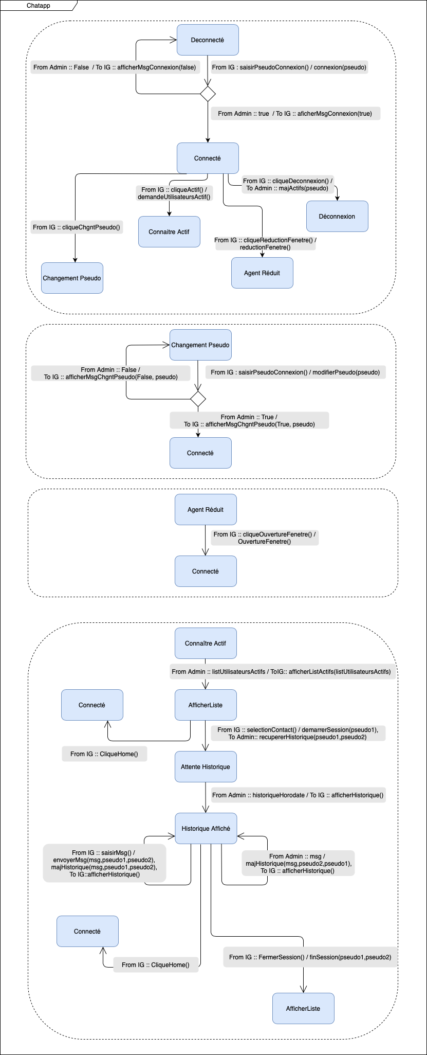
State Machine Diagram
/
Machine a etat Chatapp.png
alartigu
09eba2d173
Ajout TDs COO
2020-11-23 14:28:31 +01:00
199 KiB
831x2051px
Original
Histórico