Ce site Web nécessite JavaScript.
Explorateur
Aide
Connexion
alartigu
/
ChatApp-AL-NM
Suivre
1
Ajouter aux favoris
0
Bifurcation
Vous avez déjà forké ChatApp-AL-NM
0
Code
Tickets
Demandes d'ajout
Publications
Wiki
Activité
a025a305fd
ChatApp-AL-NM
/
Conception
/
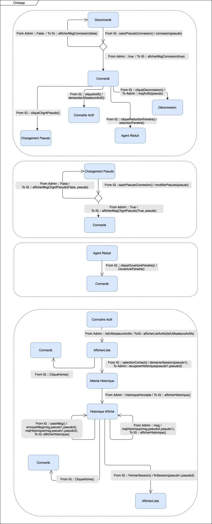
State Machine Diagram
/
Machine a etat Chatapp.png
alartigu
09eba2d173
Ajout TDs COO
2020-11-23 14:28:31 +01:00
199 Kio
831x2051px
Brut
Historique