このウェブサイトにはJavaScriptが必要です。
エクスプローラー
ヘルプ
サインイン
alartigu
/
ChatApp-AL-NM
ウォッチ
1
スター
0
フォーク
ChatApp-AL-NM はフォーク済み
0
コード
イシュー
プルリクエスト
リリース
Wiki
アクティビティ
a025a305fd
ChatApp-AL-NM
/
Conception
/
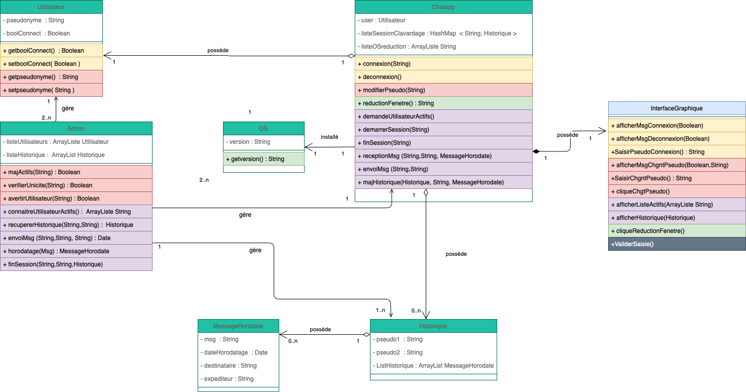
Class diagram
/
Class Diagram.png
alartigu
09eba2d173
Ajout TDs COO
2020-11-23 14:28:31 +01:00
187 KiB
1472x774px
Raw
履歴