Este sitio web requiere JavaScript.
Explorar
Ayuda
Iniciar sesión
alartigu
/
ChatApp-AL-NM
Seguir
1
Destacar
0
Fork
Ya ha forkeado ChatApp-AL-NM
0
Código
Incidencias
Pull requests
Lanzamientos
Wiki
Actividad
6fb2e95c05
ChatApp-AL-NM
/
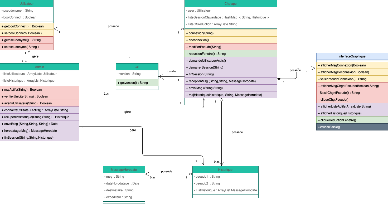
Conception
/
Class diagram
/
Class Diagram.png
alartigu
09eba2d173
Ajout TDs COO
2020-11-23 14:28:31 +01:00
187 KiB
1472x774px
Original
Histórico