This website requires JavaScript.
Explore
Help
Sign in
alartigu
/
ChatApp-AL-NM
Watch
1
Star
0
Fork
You've already forked ChatApp-AL-NM
0
Code
Issues
Pull requests
Releases
Wiki
Activity
6f72142e16
ChatApp-AL-NM
/
Conception
/
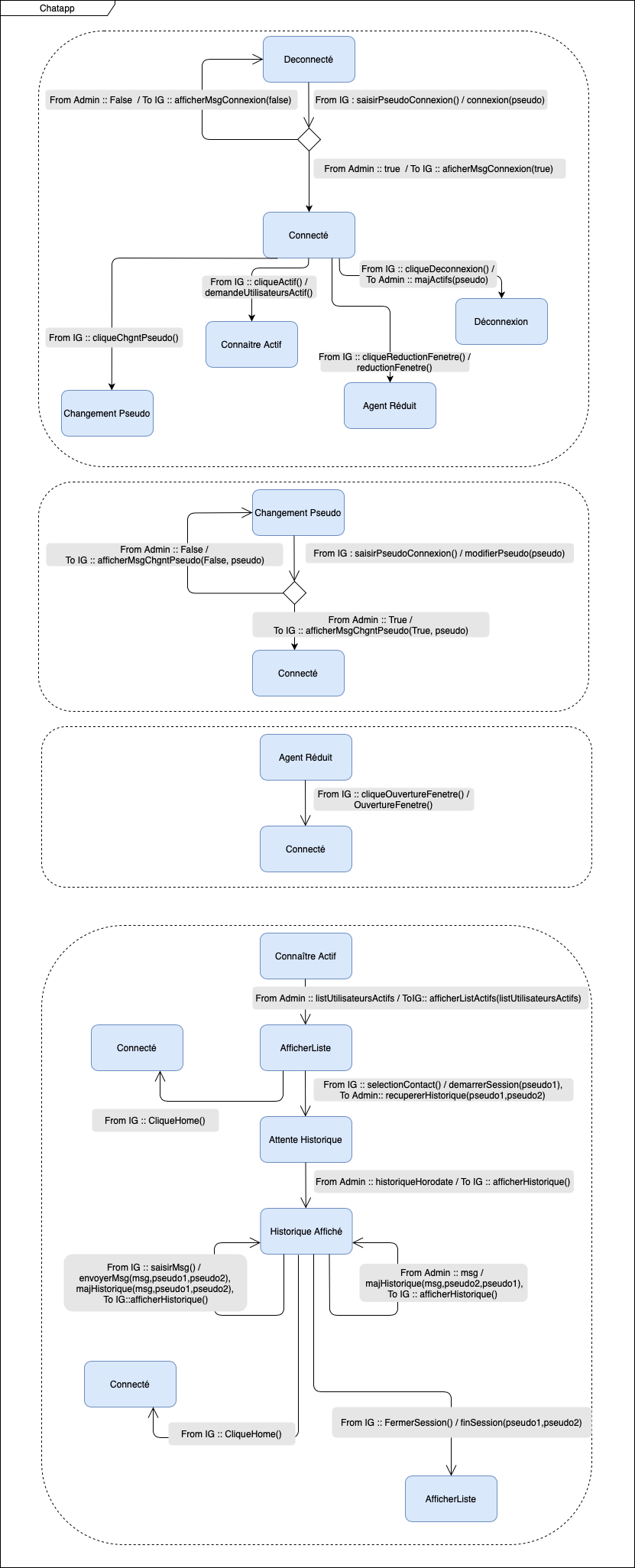
State Machine Diagram
/
Machine a etat Chatapp.png
alartigu
09eba2d173
Ajout TDs COO
2020-11-23 14:28:31 +01:00
199 KiB
831x2051px
Raw
History