Для этого сайта требуется поддержка JavaScript.
Обзор
Помощь
Вход
alartigu
/
ChatApp-AL-NM
Отслеживать
1
В избранное
0
Ответвление
У вас уже есть ответвление ChatApp-AL-NM
0
Код
Задачи
Слияния
Выпуски
Вики
Активность
413bb6f896
ChatApp-AL-NM
/
Conception
/
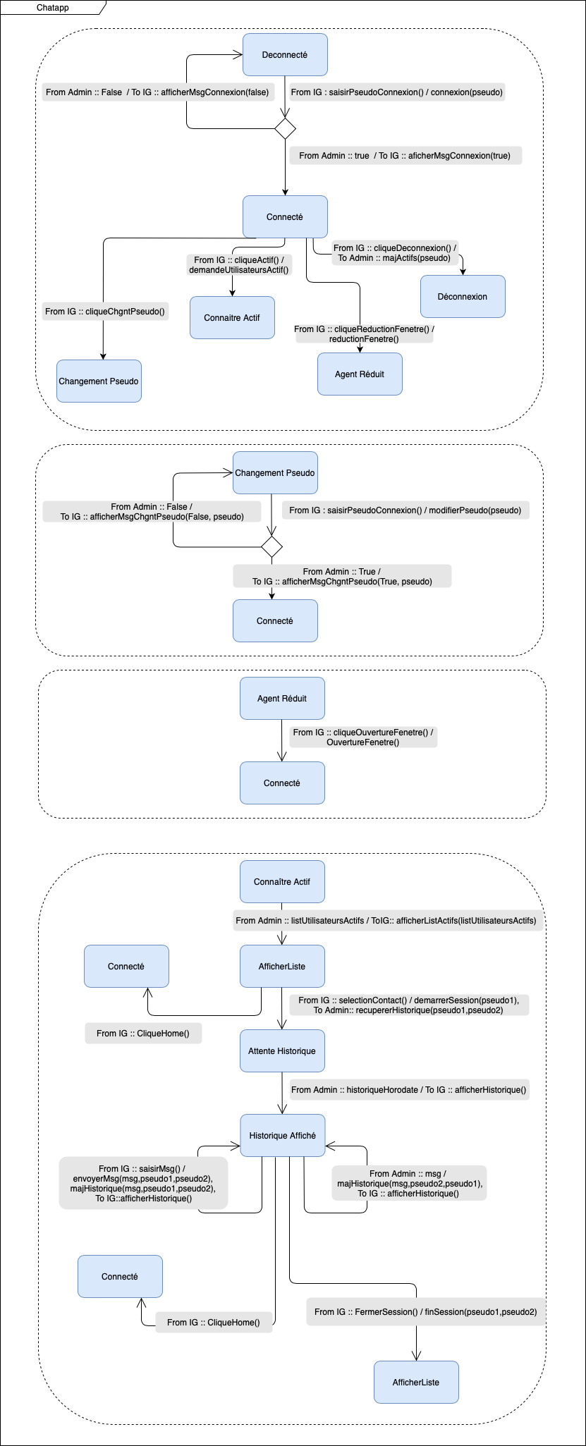
State Machine Diagram
/
Machine a etat Chatapp.png
alartigu
09eba2d173
Ajout TDs COO
2020-11-23 14:28:31 +01:00
199 КиБ
831x2051px
Исходный
История