Цей вебсайт потребує JavaScript.
Огляд
Довідка
Увійти
alartigu
/
ChatApp-AL-NM
Слідкувати
1
В обрані
0
Форк
You've already forked ChatApp-AL-NM
0
Код
Задачі
Запити на злиття
Релізи
Вікі
Активність
413bb6f896
ChatApp-AL-NM
/
Conception
/
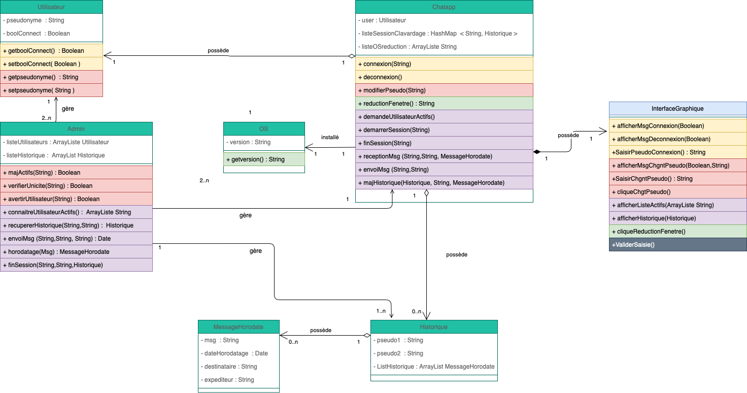
Class diagram
/
Class Diagram.png
alartigu
09eba2d173
Ajout TDs COO
2020-11-23 14:28:31 +01:00
187 КіБ
1472x774px
Неформатований
Історія