Tato stránka vyžaduje JavaScript.
Procházet
Nápověda
Přihlášení
alartigu
/
ChatApp-AL-NM
Sledovat
1
Oblíbit
0
Fork
Již jsi rozštěpil ChatApp-AL-NM
0
Zdrojový kód
Problémy
Žádosti o sloučení
Vydání
Wiki
Aktivita
2724606830
ChatApp-AL-NM
/
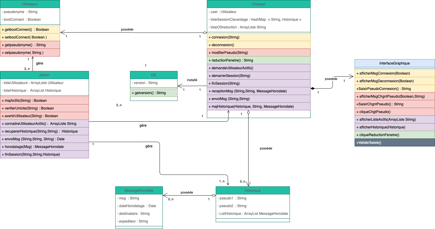
Conception
/
Class diagram
/
Class Diagram.png
alartigu
09eba2d173
Ajout TDs COO
2020-11-23 14:28:31 +01:00
187 KiB
1472x774px
Surový
Historie